Live2D Cubism Editor External API Integration
Updated: 10/24/2024
The Editor and external applications can work together through APIs.
External application samples
Samples are available on GitHub in Live2D Garage.
Communication system
The Editor is the server and the external application is the client.
| Communication standard | WebSocket |
| Format | JSON (UTF-8 text) |
| Port | 22033 Note: Default port number The number can be changed as desired. |
Abbreviated notation
Elements marked with “?” can be omitted from the specification.
Token ?: String,
Data format
{
"Version": "1.0.0",
"Timestamp": 1696233943287,
"RequestId": "13",
"Type": "Request",
"Method": "GetCurrentModelUID",
"Data": {}
}
Both sending and receiving are performed in the following JSON formats.
Version to Type will be common to all instructions.
| Element | Type | Request | Description |
|---|---|---|---|
| Version | String | Optional | Specify the API and instruction version. The versions to be used can be fixed and compatibility can be maintained. If an unsupported version is set, an error will occur. This element can be omitted. (*1) |
| Timestamp | Number | Optional | Epoch milliseconds, which can be omitted. |
| RequestId | String | Optional | When the server responds, it returns the ID it received. If omitted, it is also omitted in the server response. |
| Type | String | Required | API type |
| Method | String | Required | Instruction |
| Data | Any | Required | Additional data according to the operation. The contents of Data{} (equivalent to the argument) depend on instruction. |
(*1) This element is required in version 0.9.0.
API type
| Type | Description |
|---|---|
| Request | Request: This is mainly set when sending instructions from the client (external application) to the server (Editor). |
| Response | Response: This is primarily set when the server responds to instructions from the client. |
| Event | Event: This setting is mainly used when the server spontaneously responds to the client at an arbitrary time (when there is no Request from the client). |
| Error | Error: If the Request is invalid, an API with this value is returned to the client. |
Error handling
Type returns an Error JSON. The type of error is indicated in ErrorType.
See “Error type” for details.
{
(Omitted)
"Type": "Error",
"Method": "SetParameterValues",
"Data": {
"ErrorType" : "InvalidParameter"
}
}
Rules
For all instructions, if possible, wait for the completion of the instruction (response) before executing the next instruction.
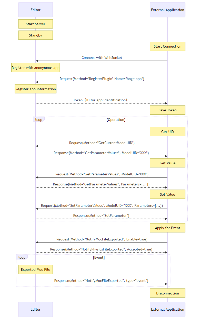
Token authentication
To protect the Editor from unintended external apps, an authentication system is built in that blocks communication from external apps unless the user gives permission.
Initial connection
After connecting, the first step is to obtain a new token with RegisterPlugin.
Obtaining a token does not mean that you can communicate freely.
The API is available only when the user enables the “Allow” checkbox from the settings dialog box.
Therefore, external applications must wait until then.

Second and subsequent connections
Permission by the user can be skipped after the second time.
Specify the token used in the previous connection in RegisterPlugin.
If the user allows it, RegisterPlugin returns the specified token as is, and the API is ready to use immediately.
If the token is not allowed, a new token is returned and communication is blocked until the user allows it again.

Process flow

Parameter reflection timing
The API is basically executed immediately, but parameters have a delay in reflection timing due to physics operations and random poses.
In actual processing, it is reflected via a temporary buffer as follows.

Temporary buffer retention period
The temporary buffer is automatically discarded after 0.5 seconds of use.
This mechanism prevents the Editor from locking up the operation.
As a precaution, the intended parameters cannot be obtained in the following example case.

UID and parameter ID
{
"Data": {
"ModelUID" : "8456858123561231456" // UID
}
}
{
"Data": {
"Parameters" : [{"Id":"ParamAngleY","Value":"0.0"}] // ParameterID
}
}
The parameter ID is an unchanging value (unless changes are made to the model), while the UID is a temporary ID whose value may change with each connection.
Information in the Editor is set and retrieved from these UIDs and parameter IDs through the external API integration functions.
For details, see “List of external API integration functions.”